ads/auto.txt

Download Firmware Oppo R1001 Bootloop

Download Firmware Oppo Joy R1001 Beritahu

Download Firmware Oppo Joy R1001 Beritahu

2 Firmware Oppo R1001 Original Sd Card Flash Tool Cara Flashing

2 Firmware Oppo R1001 Original Sd Card Flash Tool Cara Flashing

Download Firmware Oppo R1001 Sd Card Flashtool Tested

Download Firmware Oppo R1001 Sd Card Flashtool Tested

Pin By Gsm Khan On Oppo R1001 Mtk6572 Stock Firmware Rom100 Free System Restore Types Of Sound Rom

Pin By Gsm Khan On Oppo R1001 Mtk6572 Stock Firmware Rom100 Free System Restore Types Of Sound Rom

Pin On Tembel Panci

Pin On Tembel Panci

Tembel Panci Brancode B29 Bypass Userlock Pattern Lock Via Re Pattern Bypass Lock

Tembel Panci Brancode B29 Bypass Userlock Pattern Lock Via Re Pattern Bypass Lock

Tembel Panci Brancode B29 Bypass Userlock Pattern Lock Via Re Pattern Bypass Lock

Qmobile s2 flash file download.

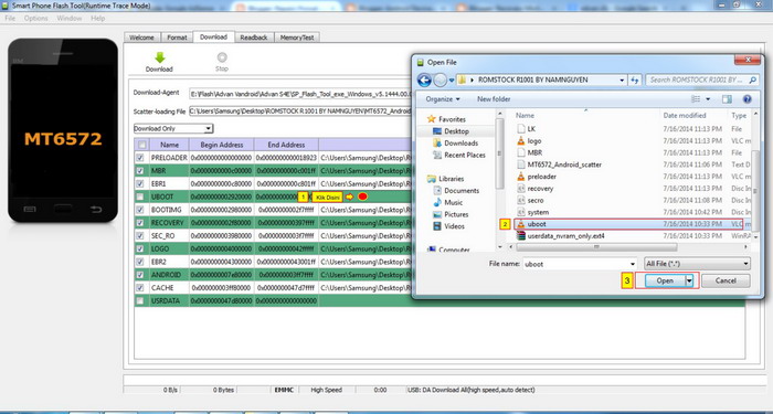
Download firmware oppo r1001 bootloop. Download and extract the oppo r1001 stock rom package on the computer. Thus you can easily update and install the oppo r1001 flash file firmware to your oppo device to keep your phone faster and updated with new features. Jika anda memperbaki oppo r1001 yang mati total maka tanda ceklis tidak perlu dihilangkan.

Install the provided usb driver on the computer. Arahkan ke folder hasil ekstrak dimana firmware oppo r1001 disimpan. The need to remember is after flashing oppo joy r1001 is done the data stored in the internal memory will be erased.

After installing the usb driver on your computer launch the. Below we have shared step by step procedure to install stock firmware flash file on oppo. This firmware is available for various android phones if you own an oppo smartphone and willing to install stock rom or r1001 on it to unbrick or fix boot loop issues or for flashing purposes then you can download the latest r1001 for it.

When you buy a new android. All the files shared on this page are officially released by the company which has been scanned by the antivirus program. Oppo joy r1001 stock rom firmware flash file the oppo stock rom can update the device downgrade the device fix the device facing bootloop issue or any software issue.

After that extracting the folder you will get the flash file flash tool and usb driver to flash manually. First you need to download and extract the official oppo joy r1001 stock rom or firmware zip file on your computer. Then move the downloaded file to the phone storage and install it.

If you own a oppo r1001 smartphone and want to install stock rom or firmware on it to unbrick or fix bootloop issue then you can download latest firmware for it. Download oppo r1001 flash file firmware use the google drive link to download the latest and tested version of the oppo r1001 flash file firmware. Jika anda memperbaiki oppo r1001 yang bootloop maka harus menghilangkan tanda ceklis pada preloader dan ubot.

Firmware Oppo Joy R1001 Kitkat Paling Di Cari

Firmware Oppo Joy R1001 Kitkat Paling Di Cari

How To Flash Oppo Joy R1001 With Sp Flash Tool Central Android

How To Flash Oppo Joy R1001 With Sp Flash Tool Central Android

Tembel Panci Dwlwin V3 5 7 5 Exe Free Download Serial Port Firmware

Tembel Panci Dwlwin V3 5 7 5 Exe Free Download Serial Port Firmware

Cherry Mobile Cubix Cube 3 Stock Rom Thefirmwarehub Android Tutorials Professional Writing Writing Services

Cherry Mobile Cubix Cube 3 Stock Rom Thefirmwarehub Android Tutorials Professional Writing Writing Services

Cara Flashing Firmware Oppo Joy R1001 Terbaru 151229 Agrasia Net

Cara Flashing Firmware Oppo Joy R1001 Terbaru 151229 Agrasia Net

Cara Flash Oppo R1001 Bootloop 100 Sukses Firmware Tested Youtube

Cara Flash Oppo R1001 Bootloop 100 Sukses Firmware Tested Youtube

Oppo Cph1723 Lupa Password Bypass Lock Screen Oppo F5 Cara Bobol Password Oppo F5 Cara Flash Oppo F5 Lupa Pola Oppo F5 Wipe Data Password Cara Flash Op

Oppo Cph1723 Lupa Password Bypass Lock Screen Oppo F5 Cara Bobol Password Oppo F5 Cara Flash Oppo F5 Lupa Pola Oppo F5 Wipe Data Password Cara Flash Op

Ini Firmware Oppo R1001 Dan Cara Flash Via Flashtool Viable Tekno

Ini Firmware Oppo R1001 Dan Cara Flash Via Flashtool Viable Tekno

2 Firmware Oppo R1001 Original Sd Card Flash Tool Cara Flash

2 Firmware Oppo R1001 Original Sd Card Flash Tool Cara Flash

Download Firmware Oppo Joy R1001 Ghuba Flashing

Download Firmware Oppo Joy R1001 Ghuba Flashing

Flash Oppo Joy R1001 Bootloop Mati Total 100 Firmware Tested Gadgetaulia

Flash Oppo Joy R1001 Bootloop Mati Total 100 Firmware Tested Gadgetaulia

Pin Di Tutorial

Pin Di Tutorial

Pin Di Tutorial

Pin Di Tutorial

Cara Flash Oppo Neo 9 Firmware Hp 87 Firmware Tutorial Cara

Cara Flash Oppo Neo 9 Firmware Hp 87 Firmware Tutorial Cara

Source : pinterest.com